SUP:SGPS:CadastroSalas
Acessando a Página
1. Acesse os Sistemas da Unioeste (https://www.unioeste.br/sistemas) e faça login o com seu usuário.
2. Clique em "Processos seletivos (SGPS)."
Sistemas da Unioeste
3. Clique em "Coordenação Local dos Fiscais de Concursos".
Meus Padrões de Acesso
4. Clique no botão "Fiscais" localizado no menu a esquerda, conforme imagem:

Campo Fiscais
Processo seletivo
Clique no campo "Proc. Seletivo".

Selecione o processo "Colaboradores Unioeste" do vestibular vigente.

Cadastros da seleção
Procure pela aba "Cadastros da seleção".

Após clicar, selecione "Municípios".

Municípios
Ao clicar em "Municípios" irá aparecer os que você tem acesso, selecione o que você quer cadastrar.

Após isso, clique em "Editar".

Edição do município
Acesse a aba "Salas", para o cadastro das salas do local.
Salas
Clique em "Novo".
Local de Prova: Clique no botão ao lado da descrição "Local Prova".

Agora, selecione o local que você deseja.

Bloco: Digite o bloco.

Nº. Sala: Digite o número da sala.

Nº. Lugares: Digite a quantidade de lugares que a sala tem.

Tipo de sala: Clique no botão ao lado da descrição "Tipo de sala".

Você tem três opções: Especial, Normal e Pessoas Privadas de Liberdade (PPL), selecione a que atende a necessidade.

Após preencher todas as informações, clique em "Salvar".

A página irá continuar aberta para facilitar o cadastro de múltiplas salas copiando algumas informações, mas com alguns campos faltando: Nº. Salas e Nº. Lugares. Você pode alterar as que já estão preenchidas caso necessário.

Quando não for mais necessário adicionar salas, clique em "Cancelar". O botão cancelar também serve para fechar a aba caso você não queira salvar a sala.

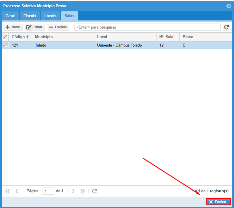
Após clicar em "Cancelar", a aba "Salas" constará todas as salas que você cadastrou. Caso queira editar alguma delas, clique na sala desejada e depois em "Editar", assim você pode alterar as informações necessárias.

Caso queira excluir, clique em "Excluir" e apague a sala desejada.

Após estar tudo feito, clique em "Fechar" e em seguida no "X".
Meus Relatórios
Após o cadastro de salas, é possível obter um resumo das salas através do relatório "Salas de Prova - (GR-91)". Para acessá-los, clique no botão "Meus Relatórios", no menu esquerdo:

Ao final da linha 91 - Salas de Prova (GR-91) terá um botão de seta, clique nele para elaborar o relatório.
Esta aba será aberta, preencha com as informações necessárias.